Objekttyp och beskrivning | Attribut och beskrivning |
|---|---|
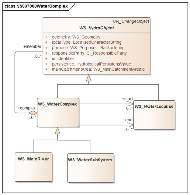
WS_HydroObject (abstract) CR_ChangeObject utgör basklass för WS_HydroObject. | Attribut från CR_ChangeObject:
Dessutom redovisas:
|
WS_WaterComplex Vattenkomplex: En företeelse bestående av flera vattenförekomster. | |
WS_WaterLocation Vattenplats: En plats av intresse i anslutning till vattenförekomst eller vattensystem. | |
WS_MainRiver Huvudgren: En sammanhängande vattenled av ytvattenförekomster i ett ytvattensystem genom vilket i medeltal den största mängden vatten rinner från en av dess källor till dess mynning eller utlopp. Observera att vattenleder som inte ingår i nätverk inte heller redovisas i WS_MainRiver. | Förutom de nedärvda attributen från WS_HydroObject redovisas följande attribut:
I GML-filen medföljer dessutom några attribut enligt GML-specifikationen, bland annat:
|
WS_WaterSubSystem Delvattensystem bestående av vattendragsytor, avgränsat av godtyckligt valda vattenplatser. | Förutom de nedärvda attributen från WS_HydroObject redovisas följande attribut:
Anm. Geografiska namn redovisas inte. Om sådana finns på vattendraget, redovisas dessa på stomlinjerna i vattendragsytan (WS_RiverReach). I GML-filen medföljer dessutom några attribut enligt GML-specifikationen, bland annat:
|
.jpg)